IDENTORY

步驟 1
下載並安裝: IDENTORY - 多帳戶業務反檢測瀏覽器
專屬優惠碼:922PROXY(第一次訂閱-15%)

步驟 2
1.篩選國家/州/都市,點擊“搜索”獲得目標地區的代理列表,然後右鍵選擇代理IP和端口;

2.然後點擊端口轉發列表,複製剛才提取的IP

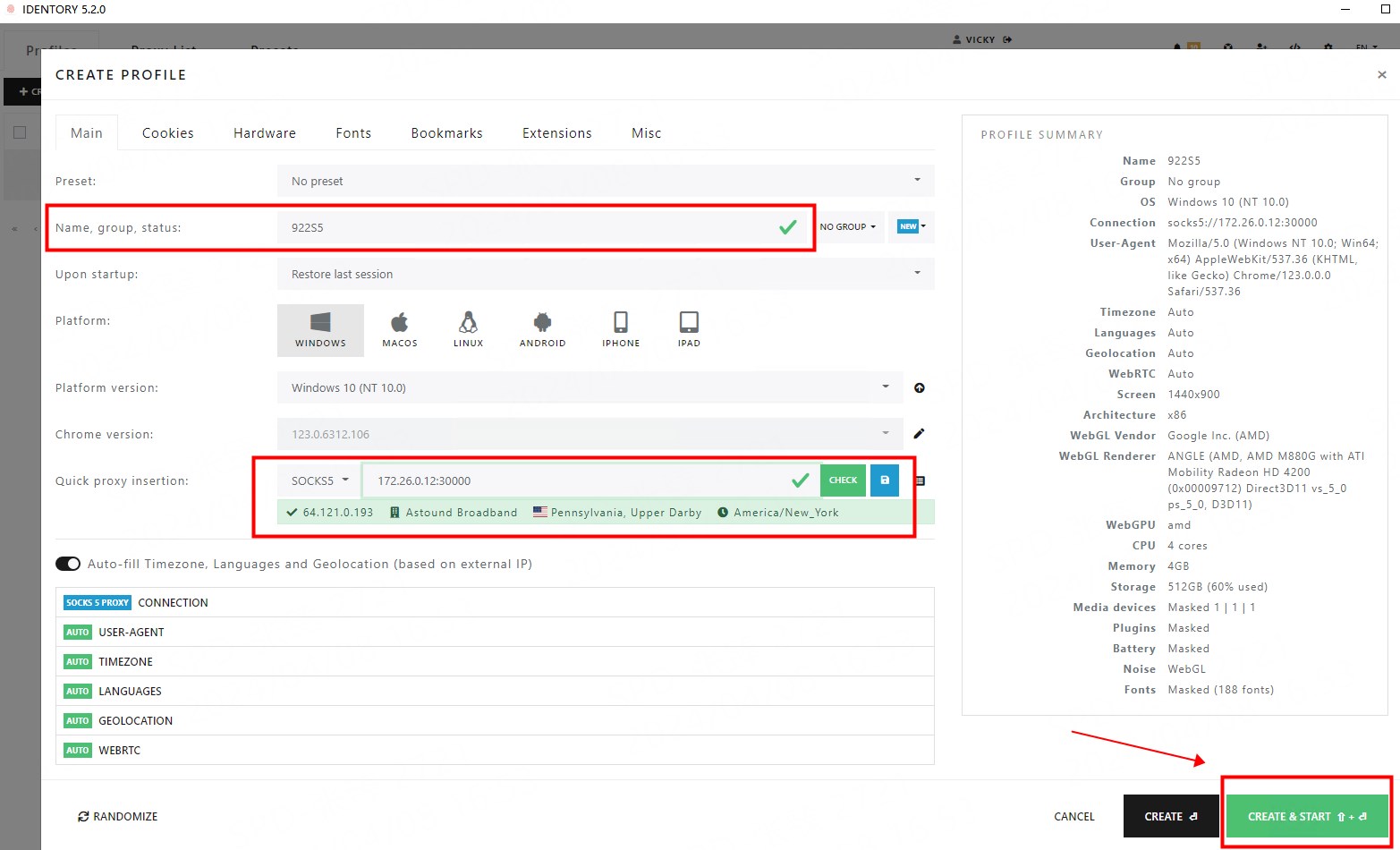
3.打開IDENTORY,然後點擊Profiles頁面上的CREATE PROFILE按鈕

4.輸入名稱,選擇Socks5作為代理协议,將複製的代理IP粘貼到其中,最後點擊CREATE&START開始

5. 代理成功
Last updated