DuoPlus雲手機
DuoPlus專注打造全球社媒营銷、社交媒体平台專用雲手機,不需要下載客戶端,流暢運用實体手機所有的功能。 本文將介紹如何將DuoPlus與922S5Proxy代理集成使用。
步驟1 DuoPlus雲手機配寘
(注:目前DuoPlus雲手機只支持Socks5類型的代理配寘,並支持全球50多個國家地區的代理)
01 DuoPlus注册登录
●進入DuoPlus官網並注册登入。

02 購買雲手機
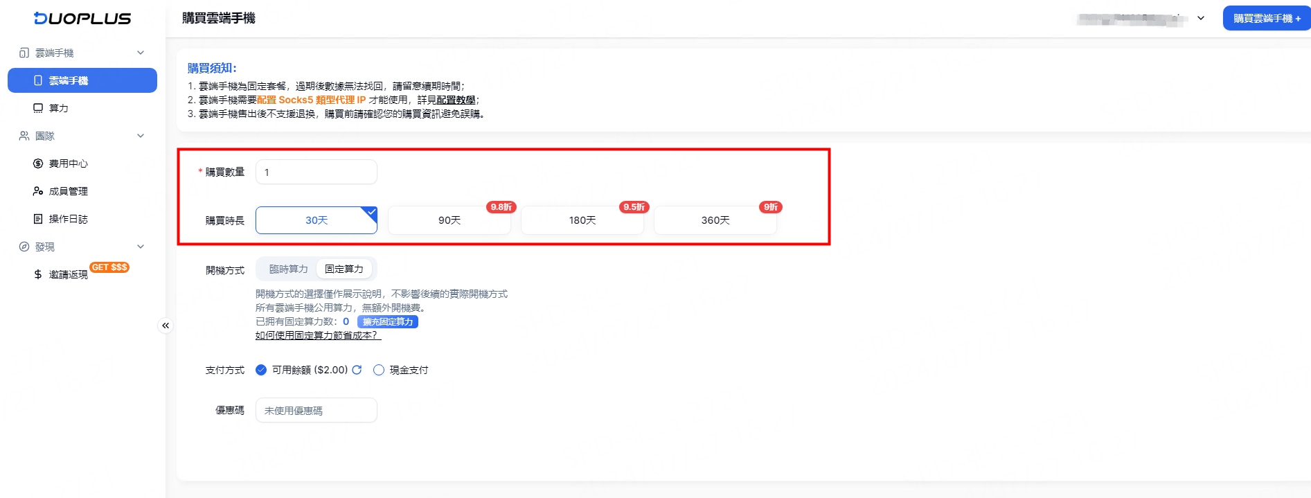
●注册好帳號後進入DuoPlus管理介面,開始創建雲手機,點擊【立即体驗】
●進入購買雲手機介面,根據自身需求選擇好需要購置的雲手機數量和時長。

雲手機支付方式,分為餘額支付和現金支付。
1)餘額支付:購買的費用將從餘額扣除,無支付手續費。 單次充值金額低於100時需要收取手續費,临時算力開機費用也從餘額扣除。
2)現金支付:目前支持微信、支付寶、PayPal支付,單筆支付金額低於100時需要收取手續費。


03進入代理IP配寘介面
選擇好雲手機的購買時長和支付方式後,點擊右下角的“立即購買”即可,然後進入代理IP配寘介面(如果未跳轉到代理配寘頁面,可以在“雲手機”列表中點擊進入代理配寘頁面)
步驟2 922代理配寘
1.注册登录922S5Proxy
●使用電子郵件注册或者直接用谷歌帳號登入

2.購買代理
●支持的套餐:ISP代理、ISP代理(流量)、靜態住宅代理、不限量住宅代理
●用戶根據自身需求購買代理IP數量

3.提取代理(以ISP代理計畫為例)
1)購買完代理後進入個人中心儀錶板,進入ISP代理頁面

2)用戶根據需求選擇國家、城市、主機名:端口服務器等

3)然後選擇需要生成的賬密格式和數量,點擊【產生】生成代理,一鍵複製下方的代理信息,將複製的代理信息粘貼至DuoPlus雲手機代理配寘介面。

4.配寘代理到雲手機
1)一鍵粘貼複製的代理信息至“IP或網域”框內,其餘內容自動填充,點擊檢測代理。

2)代理檢測成功後,點擊完成配寘,即完成創建一臺雲手機。


步驟3 開機使用DuoPlus雲手機
1)創建好雲手機之後,即可正常開啟雲手機使用,用戶可按照需求選擇計費模式,按時計費(餘額充足)或者購買固定算力(隨時開機),點擊【開機】。

2)點擊【連接】,等待幾秒鐘即可完成開機,這樣就生成一臺全新的雲手機,雲手機支持多種功能:画质調整、批量上傳文件、一鍵新機、參數修改等。 立即体驗!


Last updated